win10家庭版
方法一:
1、打开windows+R组合键打开运行,输入regedit回车后打开注册表

2、打开注册表找到
HKEY_LOCAL_MACHINE\SYSTEM\CurrentControlSet\Services\SecurityHealthService
如下图所示

3、找到“Start”并右键点击,然后选择“修改”,将“数值数据”处的3修改成4,然后点击确定,然后关闭注册表。操作图片步骤如下

方法二:
以管理员身份运行 CMD,输入:
reg add "HKEY_LOCAL_MACHINE\SOFTWARE\Policies\Microsoft\Windows Defender" /v "DisableAntiSpyware" /d 1 /t REG_DWORD
win10 专业版
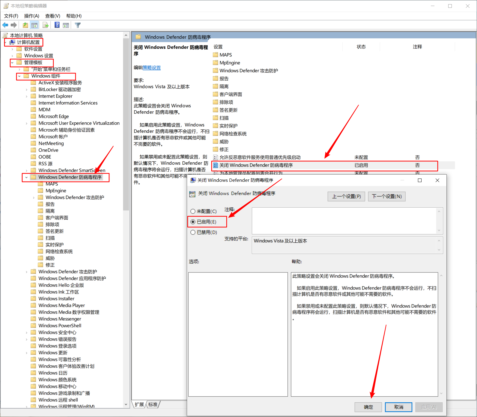
1、打开windows+R组合键打开运行,输入gpedit.msc 回车后打开本地组策略编辑器

2、打开计算机配置-管理模板-windows组件-Windows Defender 防病毒程序
在右侧找到 关闭windows Defender 防病毒程序 右键,选择更改
将已禁用改为已启用

3、在windows Defender 防病毒程序子项中找到 实时保护,在右侧选择关闭实时保护
右键,选择更改,将已禁用改为已启用
